Wie Sie mit Ihrem MIS-System die gesamte Druck-Produktionskette steuern können
Mit Hilfe von smarten Workflow-Lösungen ermöglichen Sie die Kommunikation von Ihrem MIS zu Ihrem Workflow, ohne dass die manuelle Eingabe von Auftragsspezifikationen erforderlich ist.
Auftragsdateien und die zugehörigen Produktionsdaten können automatisch freigegeben und produziert werden, wenn von Ihnen festgelegte MIS-Bedingungen erfüllt sind. Viele Fehlerquellen, die bei der manuellen Dateneingabe auftreten können, werden beseitigt. Und Ihre Mitarbeiter werden von der Monotonie der Replikation von Auftragsinformationen entlastet.
Produktvorstellung


Der Impressed Workflow Server (IWS) ist das Ergebnis unserer jahrzehntelangen Erfahrung mit Workflows für die Druckvorstufe sowie die logische Weiterentwicklung auf Basis von bewährten Automatisierungs-Technologien.
Mehr erfahren
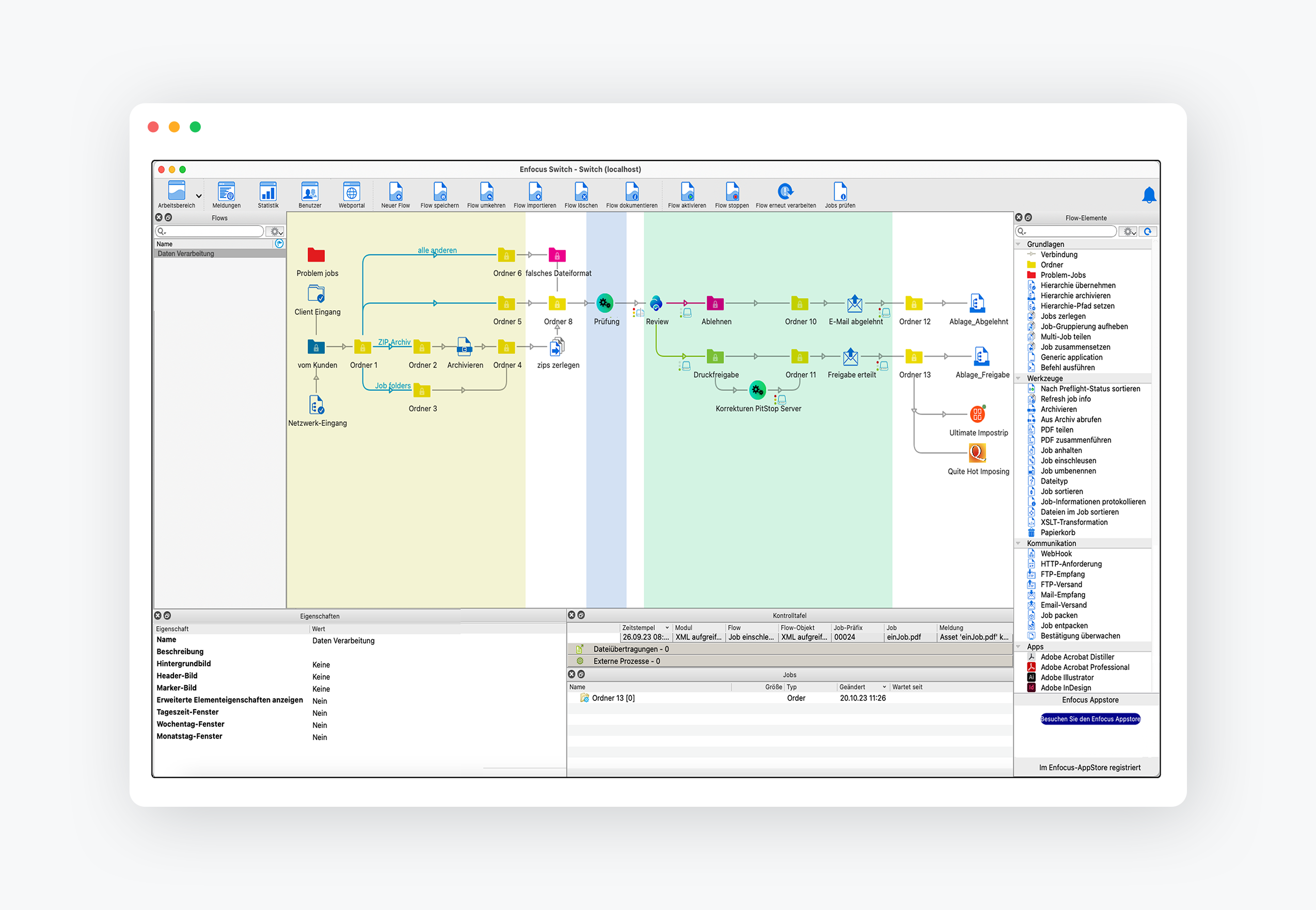
Mit Enfocus Switch lässt sich eine Vielzahl von typischen Produktionsschritten in Agenturen, Verlagen, Druckvorstufenbetrieben und Druckereien automatisieren und damit standardisieren.
Mehr erfahren
Alle Produkte für die MIS-Integration

Switch
Enfocus Switch ist eine leistungsfähige und äußerst flexible Lösung für die Automatisierung von Produktions-Arbeitsschritten in Agenturen, Verlagen, Druckvorstufen-Betrieben und Druckereien.
Neben dem Datenempfang und -versand bietet Switch einzigartige Funktionen zum Filtern, Sortieren und Routen von Daten inklusive der Unterstützung von Metadaten. Switch bildet damit das ideale Bindeglied zwischen MIS-, Auftrags- bzw. Job-Planungs-Systemen, Web-Portalen, Datenbanken und Druckvorstufen-Workflowsystemen oder Ausgabe-RIPs.
Dabei automatisiert Switch viele der heute noch manuell ausgeführten Arbeitsschritte und hilft dabei den gesamten Produktionsprozess zu standardisieren und zu beschleunigen und Fehler zu eliminieren.

Impressed Workflow Server
Der Impressed Workflow Server ist eine automatisiert arbeitende PDF-Workflow-Lösung für Druckereien mit einer zentralen, Datenbank-gestützten Jobverwaltung und einer Browser-basierten Jobsteuerung.
Die Bedienoberfläche des IWS ermöglicht eine Übersicht über die aktuellen in der Produktion befindlichen Dateien und kann deren weiteren Verlauf steuern. IWS automatisiert und standardisiert somit die Produktion!